I want to create a report by using Report Viewer, and I want give user some condition to serch what they want . Like the picture in attachement ,I have three questions in the picture,thank all the friends !
For your production order list you’ll probably need to replace
SELECT OrderNo FROM ProductionOrders
with something like
SELECT 'All'
UNION
SELECT OrderNo FROM ProductionOrders
although it’s not always straightforward as (1) you may need to add an ORDER BY 1 or similar
and (2) you may need a bit of extra code to deal with the case where All is selected (and basically not apply the filter).
What is the binding for your Data property currently?
Thanks for your help george.
About the binding , the report had a analysis controller , and I gave it a binding by a select query as below .
'"SELECT A.Name as Area,L.Name as Line ,W.WorkOrder AS WorkOrder,W.ProductCode AS PartNumber,P.Description AS Description,W.Quantity AS Quantity,S.ActualQuantity AS Produced ,(S.ActualQuantity / S.Quantity)*100 AS CompletedPercentage ,S.FinishDateTime AS PlannedFinishDate,T.tooling1 AS ToolNumber
FROM ign_runtime.area A INNER JOIN ign_runtime.line L INNER JOIN ign_runtime.schedule S INNER JOIN ign_runtime.workorder W INNER JOIN ign_runtime.productcode P INNER JOIN ign_mes.tooling T ON W.ProductCode=P.ProductCode and S.WorkOrderID=W.ID and A.ID=L.ParentID and L.ID=S.LineID and T.workOrder=W.WorkOrder
where S.FinishDateTime >= ‘{Root Container.StartDate.date}’ AND
S.FinishDateTime <= ‘{Root Container.EndDate.date}’ AND
L.Name=’{Root Container.Container 1.Production Line Selector .selectedLineName}’
order by S.FinishDateTime desc"
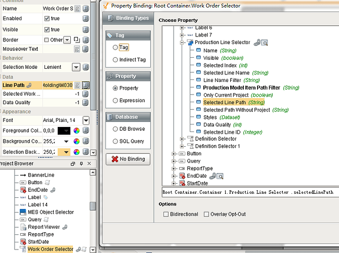
so the query is used for top five search conditions:‘report type’,‘area’,‘machine’,‘start date’ & ‘end date’, and the other 3 search conditions are my questions , about the ‘production order’, I used the ‘work order selector’ and biding it to the ‘selected line path’ of ‘machine’ search condition, I want the production order condition shows all work orders that the top 5 conditions had selected .
so george, how can I use your query in this component ?
And about ‘PartNum’ and ‘ToolNum’ , I don’t know which component should I use ?
And about ‘PartNum’ and ‘ToolNum’ conditions, I also want to show their options list to select , is that good suggestion for them ? which component I can use ? And how to use it ? Thanks a lot my friends. 



